MSc Distance Education: Build a Strong Science Career with the Best Distance Courses Institute in Varanasi
02-Jan-2026



आज की डिजिटल दुनिया में ChatGPT सबसे तेज़ी से Popular होने वाला AI Tool है। Students, Bloggers, Freelancers, YouTubers और Businesses — हर कोई अपनी Productivity बढ़ाने के लिए इसे इस्तेमाल कर रहा है।
अगर आप जानना चाहते हैं कि ChatGPT क्या है, यह कैसे काम करता है, इसे कैसे इस्तेमाल करें और इससे ज्यादा फायदा कैसे उठाएँ, तो यह ब्लॉग आपके लिए है।
यह Complete SEO Guide आपकी Website पर High Traffic ला सकता है।
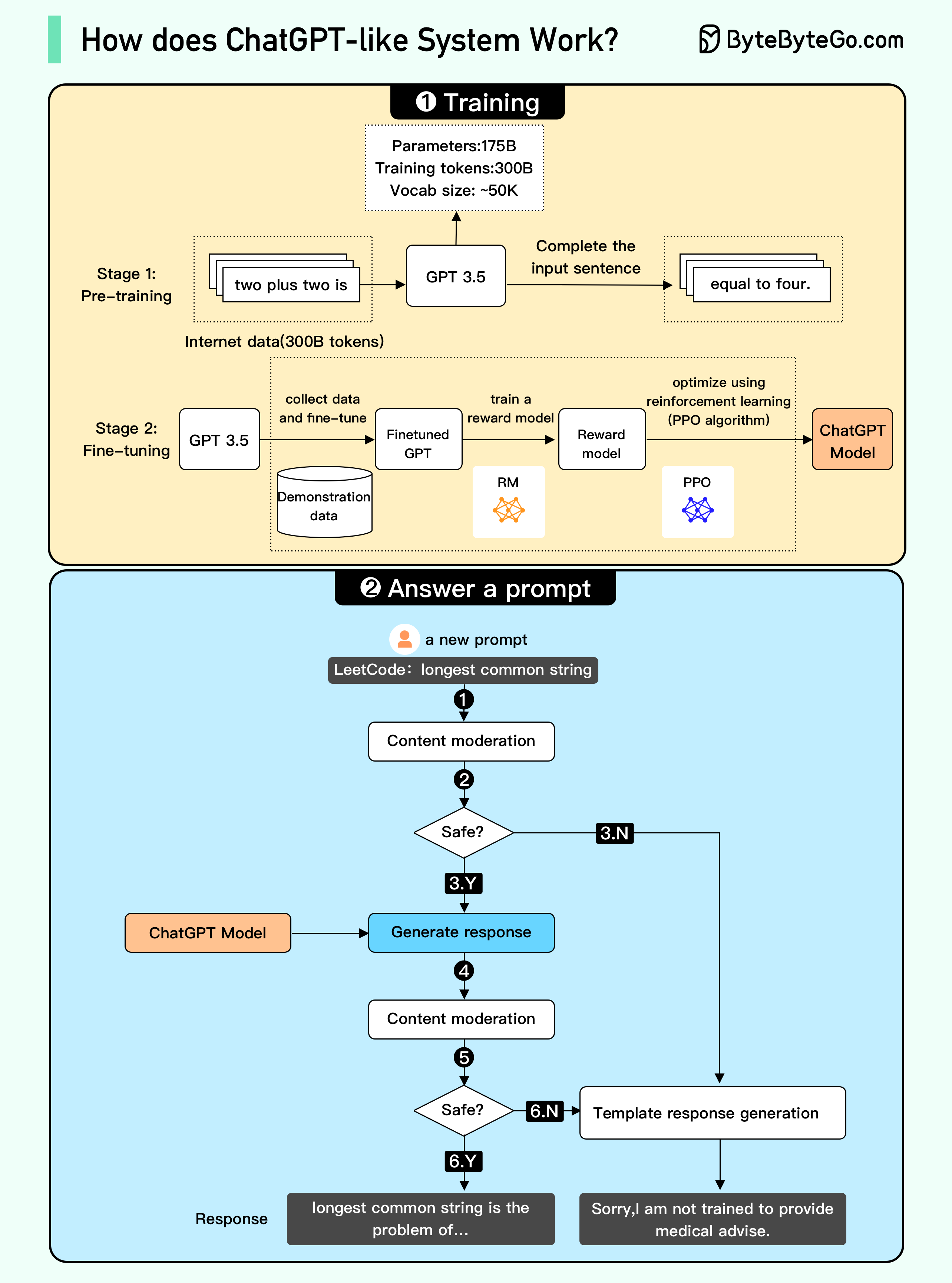
ChatGPT एक AI Chatbot है जिसे OpenAI ने विकसित किया है। यह GPT (Generative Pre-trained Transformer) नाम के Large Language Model पर आधारित है, जो इंसानों जैसे जवाब देने में सक्षम है।
ChatGPT आपकी मदद कर सकता है:
Blog लिखने में
YouTube Script बनाने में
Coding करने में
Emails लिखने में
Social Media Content बनाने में
Marketing & Business Tasks में
Assignments और Notes तैयार करने में
Simple Words में:
👉 ChatGPT एक ऐसा AI Assistant है जो हर टास्क को तुरंत और आसान बनाता है।



ChatGPT Neural Network + Machine Learning + Deep Learning Models पर काम करता है।
जब आप कोई सवाल पूछते हैं या Prompt देते हैं—AI आपकी भाषा, टोन और इंटेंट को समझता है।
AI अपने ट्रेनिंग डेटा, Knowledge और Algorithms के आधार पर सबसे बेहतर जवाब तैयार करता है।
AI एक Clear, Structured, Relevant Answer generate करता है।
यही वजह है कि ChatGPT से आप Blogs, Scripts, Codes, Answers — सब कुछ बनवा सकते हैं।



Google / Microsoft ID से लॉगिन कर सकते हैं।
यहाँ आप कोई भी सवाल या काम टाइप कर सकते हैं।
जितना Powerful Prompt होगा — Output उतना ही बेहतर मिलेगा।
यहाँ ChatGPT के सबसे Powerful उपयोग दिए गए हैं।
Write a fully SEO-optimized blog post on “Best AI Tools for Students” with headings, meta description and FAQs.
Write an engaging 5-minute YouTube script on “How to Earn Money with AI”.
Create 10 Instagram captions for a coaching institute with emojis + hashtags.
Write a high-converting Facebook ad copy for an online course.
Write a Python code to build a weather app and explain step-by-step.
समय बचाता है
Cost-effective है
Quality Output देता है
Multi-use Tool है
Creativity बढ़ाता है
24/7 उपलब्ध है
कभी-कभी गलत जानकारी दे सकता है
Latest events हमेशा accurate नहीं
Over-dependency ठीक नहीं
इन Keywords को ब्लॉग में naturally रखें:
ChatGPT क्या है
What is ChatGPT in Hindi
ChatGPT use kaise kare
ChatGPT tutorial in Hindi
ChatGPT prompts
ChatGPT benefits
ChatGPT guide
ChatGPT for students
ChatGPT full form
दोनों। Free version उपलब्ध है, और Pro Version अतिरिक्त features देता है।
हाँ — Blogging, YouTube, Freelancing, AI Services से आसान है।
हाँ, ChatGPT Coding, Debugging और Explanation सब करता है।
Content Writing, Marketing, Coding और Automation सबसे Powerful Use Cases हैं।